Informacijos mokslai ISSN 1392-0561 eISSN 1392-1487
2019, vol. 85, pp. 69–97 DOI: https://doi.org/10.15388/Im.2019.85.17
Jurij Tekutov
Klaipėdos valstybinės kolegijos Technologijų fakulteto Inžinerijos ir informatikos katedros docentas
Klaipėdos universiteto Jūros technologijų ir gamtos mokslų fakulteto Informatikos ir statistikos katedros lektorius
Lietuvos verslo kolegijos Informatikos katedros docentas
Klaipeda State University of Applied Sciences, Faculty of Technology, Engineering and Informatics Department, Assoc. Professor
Klaipeda University, Faculty of Marine Technologies and Natural Sciences, Informatics and Statistics Department, Lecturer
Lithuania Business University of Applied Sciences, Informatics Department, Assoc. Professor
Bijūnų g. 10, LT-91223 Klaipėda
El. paštas jurij.tekutov@yahoo.com
Saulius Gudas
Vilniaus universiteto Duomenų mokslo ir skaitmeninių technologijų instituto vyriausiasis mokslo darbuotojas, profesorius (HP), daktaras
Vilnius University, Institute of Data Science and Digital Technologies, Principal Researcher, Professor (HP), PhD
Akademijos g. 4, LT-08412 Vilnius
El. paštas saulius.gudas@mii.vu.lt
Vitalijus Denisovas
Klaipėdos universiteto Jūros technologijų ir gamtos mokslų fakulteto Informatikos ir statistikos katedros profesorius, daktaras
Lietuvos verslo kolegijos Informatikos katedros profesorius, daktaras
Klaipeda University, Faculty of Marine Technologies and Natural Sciences, Informatics and Statistics Department, Professor, PhD
Lithuania Business University of Applied Sciences, Informatics Department, Professor, PhD
H. Manto g. 84, LT-92294 Klaipėda
El. paštas vitalij.denisov@ku.lt
Julija Smirnova
Klaipėdos valstybinės kolegijos Technologijų fakulteto Informacinių technologijų katedros lektorė
Klaipeda State University of Applied Sciences, Faculty of Technology, Information Technologies Department, Lecturer
Bijūnų g. 10, LT-91223 Klaipėda
El. paštas j.smirnova@kvk.lt
Santrauka. Straipsnyje pateiktas nagrinėjamos dalykinės srities, vadinamos „veiklos domenu“, žinių turinio atnaujinimo metodas, grindžiamas veiklos valdymo informacinių sąveikų aspektu, kai yra identifikuojamos valdymo informacinės sąveikos tarp veiklos domeno komponentų. Sukurtas dalykinės srities valdymo žinių modeliavimo metodas, leidžiantis sudaryti analizuojamo domeno valdymo informacinių sąveikų dviejų lygmenų (granuliuoto) žinių aprašymo modelį: aukščiausiojo lygmens modifikuotas vertės grandinės modelis toliau detalizuojamas į elementaraus valdymo ciklo modelių rinkinį; pasirinkta hierarchinė struktūra leidžia sudaryti naujus struktūrinius žinių modelius bei juos atnaujinti. Sukurtas žinių turinio atnaujinimo modelis aprašytas formaliai, pasiūlytos kompiuterizuoto proceso įgyvendinimo priemonės. Pasiūlytas dalykinės srities valdymo žinių modeliavimo metodas, kurio formalūs detalizuoto vertės grandinės modelio (DVGM) ir elementaraus valdymo ciklo (EVC) aprašai pateikti BPMN notacija, pasiūlytos kompiuterizuoto IS inžinerijos proceso priemonės metodui realizuoti.
Pagrindiniai žodžiai: žiniomis grindžiama IS inžinerija, detalizuotas vertės grandinės modelis, elementarus (veiklos) valdymo ciklas, dalykinės srities (domeno) valdymo žinių modeliavimo metodas.
Summary. The hierarchical Detailed Value Chain Model and the Elementary Management Cycle model of educational domain knowledge content updating are formally described in this paper, wherein computerized process measures are also proposed. The paper provides a method for updating the knowledge of the analyzed domain, referred to as the “enterprise domain,” based on enterprise modelling in terms of management information interactions. A method was designed, the formal DVCM and EMC descriptions of which are provided in the BPMN notation, allowing to develop a two-level (granular) model for describing the knowledge of educational domain management information interactions. In implementing this model and its algorithms in technological terms, a subsystem of enterprise knowledge has been created in a knowledge-based CASE system (computerized knowledge-based IS engineering), which performs the function of a domain knowledge database.
Keywords: knowledge-based IS engineering, Detailed Value Chain Model, Elementary Management Cycle, modelling of the problem domain management knowledge method.
Received: 05/02/2019. Accepted: 03/09/2019
Copyright © 2018 Jurij Tekutov, Saulius Gudas, Vitalijus Denisovas, Julija Smirnova. Published by Vilnius University Press. This is an Open Access article distributed under the terms of the Creative Commons Attribution Licence, which permits unrestricted use, distribution, and reproduction in any medium, provided the original author and source are credited.
Pastaruoju metu informacijos sistemų (IS) kūrimo proceso gyvavimo ciklai nagrinėjami skirtingais požiūriais. Vienas perspektyviausių yra modeliais grindžiamas požiūris (angl. model-driven approach), kuriuo siekiama panaudoti formalias žinias apie dalykinę sritį inžinerijos procesui vykdyti, koreguoti ir valdyti. Vienas pirmųjų IS kūrimo gyvavimo ciklo etapų yra veiklos modeliavimas (angl. enterprise modelling), kuris tampa ypač svarbus taikant modeliais grindžiamą IS kūrimo metodologiją – MDE (angl. Model Driven Engineering) ir jos metodus (Trask, Roman, 2009). Veiklos modeliavimo tikslas – sukurti organizacijos veiklos modelį (angl. enterprise model), kuris padėtų spręsti analizuojamos dalykinės srities problemas. Modeliais grindžiamos architektūros MDA (angl. Model Driven Architecture) koncepcija (Mertins, Jochem, 2005) apibrėžia IS kūrimo procesą kaip trijų lygmenų modelių (CIM (angl. the Computation Independent Model), PIM (angl. the Platform Independent Model) ir PSM (angl. the Platform Specific Model)) sąveiką, kurios paskirtis – tiesiogiai susieti veiklos modeliavimo bei tolesnius IS analizės, projektavimo ir įgyvendinimo etapus. Tad veiklos modeliavimo specialistų požiūriu (Christensen et al., 1995; Čaplinskas, 2007; Frankel, 2003; Gudas, 2012a; Valatavičius, Gudas, 2017), MDA koncepciją reikėtų vertinti kaip pastangas veiklos modeliavimo metodus susieti su viso gyvavimo ciklo (angl. full life-cycle) CASE (angl. Computer-Aided Systems Engineering) technologijomis. Šioje koncepcijoje atsispindi principas „iš apačios į viršų“ (angl. bottom-up approach), t. y. nuo programų inžinerijos metodų prie veiklos modeliavimo metodų IS inžinerijos poreikiams tenkinti. Tokiu būdu moderniose IS kūrimo metodikose vis didesnis dėmesys teikiamas ne tik (ir ne tiek) programų ir IS inžinerijos metodams, bet ir organizacijų veiklos modeliavimo problematikai, t. y. dalykinės srities žinių pateikimui.
Vidiniu veiklos modeliavimu grindžiami IS inžinerijos metodai (IS gyvavimo ciklo etapų modeliai), kurių pagrindas yra veiklos srities (domeno) dėsningumo modelis, vadinami žiniomis grindžiamais (angl. Knowledge-based) metodais (Gudas, 2012b). MDE grindžiamoje kompiuterizuotoje IS inžinerijoje veiklos modelio paskirtis – susisteminti ir formalizuoti žinias apie tam tikrą analizuojamą domeną (dalykinę sritį). Šiuo metu formuojasi IS inžinerijos metodai, kurie leistų panaudoti CASE sistemose kaupiamas žinias apie veiklos funkcijas, procesus ir taisykles intelektualizuojant IS kūrimo procesą (Gudas, Lopata, 2004; Valatavičius, Gudas, 2017). Taip pat bandoma taikyti dalykinės srities žinių turinio sudarymo bei atnaujinimo metodus (Čaplinskas, 2002; Denisovas, 2002) iš kitų gretimų IS inžinerijai sričių, tokių kaip el. mokymas, intelektinės verslo sistemos (angl. Business Intelligence – BI) (Hagerty, Sallam, Richardson, 2012; Henschen, 2011), veiklos taisyklių modeliavimas (Andreescu, Mircea, 2009).
Žinių turinio specifikacijos sudarymas apima žinių apie dalykinės srities rinkimą, specifikacijos rengimą ir analizę verifikavimą ir validavimą. Šiame tyrime dalykinės srities žinios (angl. domain knowledge) suprantamos kaip dinamiškas žinių savybių rinkinys, aprašytas pagal nustatytus reikalavimus kaip faktų, principų ir teorijų, kurios yra susijusios su tam tikra profesine veikla, sistema. Kitaip tariant, žinių savybių rinkinys – tai dalykinės srities išraiška esamame kontekste. Veiklos modeliavimą galima priskirti reikalavimų rinkimo ir analizės etapui. Toliau veiklos modeliai transformuojami į kuriamos sistemos reikalavimų specifikaciją. IS inžinerijos proceso metu kuriamos sistemos (pavyzdžiui, domeno žinių turinio) ir atskirų jos komponentų specifikacijos. Kiekviename efektyviame dalykinės srities žinių (reikalavimų) valdymo procese svarbiausias žingsnis yra reikalavimų, kurie identifikuoti reikalavimų išrinkimo metu, formalus užrašymas. Tai padeda užtikrinti tikslų reikalavimų perdavimą ir valdymą juos plėtojant. Dokumentai yra tradicinė žmogui suprantama forma reikalavimams užrašyti. Jie suteikia pagrindą kontekstui nustatyti ir reikalavimams fiksuoti, bet nėra labai tinkami papildant ir ypač modifikuojant reikalavimų informaciją. Dabartiniams, nuolat besikeičiantiems, veiklos poreikiams tenkinti reikalingas veiklos integravimas su informacijos technologijomis bei tokios kompiuterizuotos IS, kurios adaptuotųsi prie organizacijų veiklos pokyčių (Tekutov et al., 2018). Tokios sistemos turėtų būti kuriamos orientuojantis į vertės grandinės modelį (VGM), nes kompiuterizavimas apima veiklos valdymo funkcijas ir veiklos procesus bei organizacijos funkcinių sričių sąveikas, kurias ir atskleidžia VGM. Kompiuterizuojant veiklą atliekamas veiklos valdymo funkcijų ir veiklos procesų informacinių sąveikų tyrimas, kuris reikalauja tolesnio vertės grandinės elementų dekomponavimo, t. y. vyksta VGM modifikavimas (Gudas, Lopata, 2001), sudaromas detalizuotas vertės grandinės modelis (DVGM). Tokiu būdu žiniomis grindžiamas IS kūrimas vykdomas remiantis tomis žiniomis apie veiklos valdymą, kurios apibrėžia esmines veiklos valdymo informacinių sąveikų savybes. Veiklos valdymo informacinė sąveika specifikuojama kaip elementarus valdymo ciklas (EVC), grįžtamojo ryšio kontūru susiejantis veiklos valdymo funkciją ir veiklos procesą.
Šiame tyrime pasiūlytas dalykinės srities valdymo žinių modeliavimo metodas, kurio formalūs DVGM ir EVC aprašai pateikti BPMN notacija. Tuo pat metu neapsiribojama formaliu pateikimu, todėl metodas detalizuojamas ir taikomas konkrečiame domene – aukštojo mokslo studijų programų konstravimo ir atnaujinimo srityje. Ši dalykinė sritis pasirinkta neatsitiktinai, bet remiantis metodologinėmis nuostatomis. Akademinėje srityje IS kūrimas tradiciškai vyksta pradedant veiklos valdymo funkcijų analize, kurioje svarbus veiklos valdymo informacinių sąveikų aspektas. Analizuojama aukštojo mokslo studijų dalykinė sritis yra daugiamatė, dinamiška ir reikalauja nuolatinio žinių turinio atnaujinimo. Tik laiku aktualizuojant studijų programos struktūrą ir žinių turinį, galima tinkamai atsižvelgti į nuolat besikeičiančius poreikius ir visų suinteresuotų pusių (angl. stakeholders) reikalavimus.
Vieni pirmųjų studijų programos kūrimą kaip IS inžinerijos procesą pradėjo nagrinėti tarptautinio MOCURIS (angl. Modern Curriculum Development in Information Systems at Master Level) projekto vykdytojai, kurių darbuose (Čaplinskas, 2002; Čaplinskas, Vasilecas, 2002; Denisovas, 2002) buvo pasiūlytas modelinės studijų programos konstravimo metodas. Jie įvedė naują sąvoką „studijų programų inžinerija“, apibrėžė studijų programos architektūrą ir, nagrinėdami studijų programą kaip sistemą, susidedančią iš kursų ir modulių, pritaikė standartinį IS inžinerijos procesą modelinei magistrantūros studijų programai kurti. Šiuo metodu buvo sukurtas didelės apimties IS srities magistrantūros programos specifikacijos dokumentas (Čaplinskas, Vasilecas, 2003), kuriuo turėjo vadovautis konkrečių programų, kursų ir modulių kūrėjai. Tačiau jau projekto metu paaiškėjo esminių šio metodo trūkumų. Efektyviai taikyti tokį programos kūrimo procesą gebėjo tik jo autoriai, o sukurtas artefaktas (tekstinis specifikacijų dokumentas) dėl savo formalaus pobūdžio, sudėtingumo ir apimties buvo netinkamas vykdyti pagrindinę reikalavimų specifikacijos funkciją – užtikrinti visų proceso dalyvių komunikaciją ir koordinuoti jų darbą. Analizuojant atsiradusias reikalavimų atskyrimo, lokalizacijos bei detalumo (granuliavimo) problemas (Čaplinskas, Vasilecas, 2002) paaiškėjo, kad tai būdinga tradiciniam, neautomatizuotam, reikalavimų inžinerijos procesui. Todėl kitų tyrėjų (tarp jų ir šio darbo autoriaus) pasiūlyta šį procesą automatizuoti kuriant studijų programos reikalavimų inžinerijos sistemą CASE priemonių pagrindu (Denisovas, 2002; Denisovas, Tekutov, Tekutova, 2008). Tiesiogiai dalyvaujant autoriams tokia sistema buvo sukurta ir pritaikyta naujoms studijų programoms kurti (Denisovas, Tekutov, Tekutova, 2008; Denisovas et al., 2009; Gudas, Denisovas, Tekutov ir Brauklytė, 2009; Gudas, Tekutov, Denisovas, 2014). Tačiau greit besikeičiančioje aplinkoje ypač svarbu tampa laiku modernizuoti studijų programas, užtikrinti jų kokybę, atnaujinti žinių turinį. Visa tai reikalauja efektyvaus grįžtamojo ryšio su visomis suinteresuotomis pusėmis. Šiame tyrime minėtoms problemoms spręsti panaudotas detalizuotas vertės grandinės modelis (DVGM), užtikrinantis nuolatinį informacinį grįžtamąjį ryšį, kuris perduoda veiklą apibūdinančius duomenis (atributus) veiklos valdymo funkcijai ir grąžina valdymo sprendimus veiklos procesui nukreipti. Metodas realizuojamas sukuriant IS inžinerijos CASE sistemoje veiklos žinių saugyklą, kuri formuojama kompiuterizuojamos dalykinės srities veiklos modelio pagrindu.
Tyrimo tikslas – sukurti dalykinės srities žinių modeliavimo metodą, grindžiamą veiklos valdymo informacinėmis sąveikomis, ir kompiuterizuoti dalykinių žinių modelio atnaujinimo procesą.
Tyrimo metodai – sisteminė mokslinės literatūros analizė, žiniomis grindžiamas veiklos modeliavimas, kokybinės analizės (koncepcinių žemėlapių) taikymas.
Pirmasis skyrius skirtas dalykinės srities modeliavimo metodų apžvalgai žinių turinio modeliavimo požiūriu. Antrajame skyriuje pateikiamas sukurtas dalykinės srities valdymo žinių modeliavimo metodas, grindžiamas veiklos valdymo informacinėmis sąveikomis. Žinių turiniui aprašyti bei atnaujinti taikomas modifikuotas vertės grandinės ir elementaraus valdymo ciklo modelis. Sukurtas domeno valdymo žinių turinio identifikavimo ir žinių atnaujinimo kompiuterizuoto proceso modelis bei informacijos sistemos prototipas aprašomi trečiajame skyriuje.
Sukurta daug veiklos modeliavimo metodologijų ir metodų, susiformavo atskira mokslinių tyrimų sritis, vadinama veiklos modeliavimu (angl. Enterprise Modelling). Veiklos procesų modeliavimas (angl. Business Process Modelling) remiasi veiklos procesų projektavimu ir įgyvendinimu (Giaglis, 2001). Kiekvienas veiklos modeliavimo metodas grindžiamas tam tikra metodologija – veiklos modeliavimo požiūriu. Veiklos modeliavimas naudoja aprašomojo pobūdžio (grafinių) modelių rinkinius, kurie aprašo veiklos procesą taip, kad atitinka valdymo proceso reikalavimus ir yra palaikomi per savo gyvavimo ciklą (Gudas, 2012b).
Organizacinių sistemų sandara nagrinėjama ir modeliuojama „veiklos informacinės architektūros“ (angl. Enterprise information architecture) tyrimų krypties moksliniuose darbuose, sukurta nemažai organizacinių sistemų architektūros modelių: GERAM (angl. Generalised Enterprise Reference Architecture and Methodology) (IFIP–IFAC Task Force on Architectures for Enterprise Integration, 1999), DoDAF (angl. Unified Profile for the Department of Defense Architecture Framework) (Kobryn, Sibbald, 2004; Millette, 2005; Mittal, Mak, Nutaro, 2006), MoDAF (angl. The British Ministry of Defence Architecture Framework) (Mccarthy, 2006; Okon, 2008; UPDM group, 2008), ARIS (angl. Architecture of integrated information systems) (Scheer, Schneider, 2006), ISRUP (angl. Information Systems based on RUP (Rational Unified Process)) (Hashemi, Razzazi, Barami, 2006), C4ISR (angl. concept of Command, Control, Communications, Computers, Intelligence, Surveillance and Reconnaissance) (Levis, Wagenhals, 2000), UEML (angl. Unified Enterprise Modelling Language) (Schekkerman, 2003; Urbaczewski, Mrdalj, 2006; Vernadat, 2002). Skirtingi autoriai pateikia įvairius organizacinių sistemų sandaros modelius, kurie identifikuoja keletą skirtingų veiklos aspektų (Corinne, Dennis, 2009; Jovanovic, Mrdalj, Gardiner, 2006; Panetto, Baïna, Morel, 2007; Sousa et al., 2007; Varga, 2003; Wegmann et al., 2008; Zachman, 2003).
Galimi šie veiklos modelių tipai: veiklos procesų modeliai, duomenų srautų modeliai, veiklos tikslų modeliai, valdymo srautų modeliai, veiklos valdymo procesų modeliai, žinių valdymo procesai. Plačiai žinomi veiklos modeliavimo būdai yra struktūrinis-funkcinis modeliavimas (duomenų srautų diagramų DFD pagrindu), veiklos procesų modeliavimo kalbos UML, BPMN notacijos, standartų rinkinys IDEF, veiklos architektūros modeliavimo kalba UPDM. Žinomos veiklos modeliavimo metodologijos CIMOSA, GERA, EPC, DODAF, MoDAF, MDA, standartai (ISO 14258, ISO 15704) (Morkevičius, Gudas, 2011). Tačiau tarp šių veiklos modeliavimo metodologijų ir metodų reta tokių, kurie modeliuotų veiklą valdymo aspektu – veiklos valdymo informacinius komponentus ir jų sąveiką. Todėl reikia išrinkti patogiausią būdą, kaip modeliuoti valdymo veiklą. Siekiant iškelto tikslo buvo išnagrinėti analogiški modeliai, atliktas išsamus jų palyginimas. Remiantis atlikta dalykinės srities modeliavimo metodų (kalbų, notacijų) analize (Chen, 1976; Giaglis, 2001; Gudas, 2012b; Henderson, Venkatraman, 1990; Mertins, Jochem, 2005; Millette, 2005; Okon, 2008; OMG konsorciumas, 2009; Porter, 1998; Scheer, Schneider, 2006; Stephen, Kendall, 2004; Sterman, 2000; UPDM group, 2008; Zachman, 2003), sudarytas koncepcinis žemėlapis, leidžiantis susisteminti šių metodų įvairovę (1 pav.).

1 pav. Dalykinės srities modeliavimo metodų (kalbų, notacijų) koncepcinis žemėlapis (Mindjet MindManager Pro™ priemonės aplinkoje)
Palyginus šiuolaikinius dalykinės srities modeliavimo metodus (kalbas, notacijas), ryškėja, kad organizacijos veiklos modeliavimui reikia parinkti pajėgias metodikas, nes turi būti užtikrinta galimybė modeliuoti visas reikalingas struktūras. Tam gali būti sėkmingai panaudotas minėtas sukurtas koncepcinis žemėlapis (žr. 1 pav.), kuriame pateikta pradinė ir susisteminta informacija bei nuorodos į visus kitus reikalingus veiklos modeliavimo metodų šaltinius.
Nagrinėjant išskirtus dalykinės srities modeliavimo metodus (notacijas, kalbas) veiklos valdymo aspektu aiškėja, kad tik nedaugelis metodų įvertina veiklos valdymo informacines sąveikas, kurios teoriškai būtinos veiklai valdyti. Reikėtų pabrėžti, kad IS inžinerijoje naudojami tradiciniai veiklos modeliavimo metodai (IDEF, DFD ir kiti) neapima svarbių socialinių ir technologinių organizacijos veiklos aspektų, tokių kaip organizacijos strategija, ir jos sąveikos su struktūra, veiklos dalyviais, organizacijos infrastruktūra (Christensen et al., 1995). Taip pat klasikiniai ir žinomi pažangesni veiklos modeliavimo metodai, kurie realizuoti veikos modeliavimo bei CASE įrankiais, neturi priemonių, leidžiančių modeliuoti veiklą žinių aspektu.
Analizuotų požiūrių (metodologijų) trūkumai: veikla modeliuojama kaip procesų ir (ar) duomenų srautas, procesas aprašo vieną atskirą veiklą (vadinamąją „procesu“ ar „funkcija“) arba jų grupę, visi reikalavimai ir apribojimai modeliuojamos veiklos (procesų, funkcijų) sekai (veiklos realizavimo logikai) lieka už modeliavimo metodo ribų (Gudas, 2012b). Toks modeliavimo būdas reiškia, kad veiklos eiga modeliuojama empiriškai.
Paminėtas veiklos modeliavimo metodas, kuris faktiškai skiria sąvokas (konceptus) „veiklos valdymo funkcija“ ir „veiklos procesas“, apibrėžia juos kaip skirtingos prigimties veiklos rūšis (kokybiškai skirtingas veiklas), tai detalizuotas VGM (Gudas, 2005).
Detalizuoto vertės grandinės modelio sudarymo principai. Praktinei organizacijų veiklos analizei taikomas M. Porterio (1998) vertės grandinės modelis (angl. Value Chain Model) (toliau vadinamas – VGM), kuris buvo taikomas darbuose (Ahmed, Sharma, 2006; Bandarian, 2008; Beard, Schwieger, Surendran, 2010; Chen, Yang, Lin, 2004; Cummins, 2010; Gudas, Brundzaitė, 2005; Gudas, Lopata, 2001; Gudas, Skersys, Lopata, 2005; Gui, Ye, 2008; Lee, Han, 2009; Landry et al., 2006; Najmaei, Sadeghinejad, 2009; Peak et al., 2007; Powell, 2001; Saha, 2012; Stewart, 1997; Sweeney, 2009; Williamson, Harrison, Jordan, 2004; Wong, 2004). Informacijai apie vertės grandinės modelio (VGM) taikymą moksliniuose darbuose susisteminti sudarytas koncepcinis žemėlapis (2 pav.).

2 pav. Vertės grandinės modelio taikymo moksliniuose darbuose analizės koncepcinis žemėlapis
Koncepciniame žemėlapyje (žr. 2 pav.) pavaizduoto VGM taikymo pavyzdžiai moksliniuose darbuose (kiti atliktos analizės pavyzdžiai gali būti išskleisti paspaudus pliuso ženklą sukurtame koncepciniame žemėlapyje Mindjet MindManagerTM priemonės aplinkoje) (Mindjet kompanija, 2018):
• poveikio interneto aplinkos naudai vertinantis Porterio vertės grandinės modelis (angl. Porter’s value chain model for assessing the impact of the internet for environmental gains) (Ahmed, Sharma, 2006);
• veiklos žinių modeliavimas pagal modifikuotą vertės grandinę (angl. Enterprise knowledge modelling based on modified Value Chain Model) (Gudas, Brundzaitė, 2005);
• kiti.
Detalizuotas vertės grandinės modelis (toliau vadinamas – DVGM) pavaizduojamas kaip valdymo funkcijų F ir veiklos procesų P sankirta {F × P}, čia Fi – veiklos valdymo funkcijos (informacijos transformavimo veiklos); Pj – veiklos procesai (materialių srautų transformavimo veikla). Valdymo požiūriu VGM yra veiklos valdymo funkcijų ir veiklos procesų {Fi × Pj} aibė, kai sudarytas informacinis grįžtamasis veiklos valdymo funkcijos Fi ir veiklos proceso Pj ryšys, kuris perduoda veiklą apibūdinančius duomenis (atributus) veiklos valdymo funkcijai ir grąžina valdymo sprendimus veiklos procesui nukreipti. Veiklos valdymo funkcija transformuoja veiklą apibūdinančius duomenis pagal jai keliamus tikslinius reikalavimus (veiklos valdymo taisykles) ir suformuoja tikslinius valdymo sprendimus (Gudas, Lopata, 2001; Valatavičius, Gudas, 2017).
Galimą veiklos valdymo funkcijų ir veiklos procesų sąveiką kiekvienu hierarchijos lygmeniu aprašo dekartinės sandaugos, pavyzdžiui:
pirmasis DVGM lygmuo –
{(F1 × P1), (F1 × P2), ... (F1 × Pm), ... (Fn × P1), ... (Fn × Pm)} (1)
Analogiškai dekartinėmis sandaugomis aprašoma ir kitų veiklos valdymo hierarchijos lygmenų veiklos valdymo funkcijų ir veiklos procesų sąveika. Bendru atveju veiklos valdymo funkcijos Fi (i = 1, n) sąveikauja (valdo) su visais veiklos procesais Pj (j = 1, m).
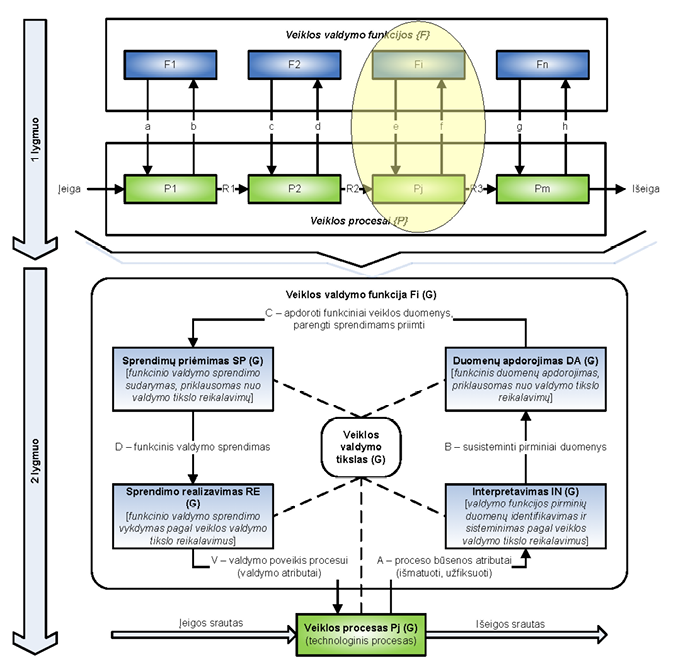
Tokiu būdu DVGM, identifikuojantis veiklos valdymo funkcijų ir veiklos procesų sankirtų visumą {Fi × Pj}, kai yra sudaromas elementarus valdymo ciklas (EVC), parodomas 3 paveiksle.

3 pav. Detalizuotas vertės grandinės modelis (DVGM), identifikuojantis veiklos valdymo funkcijų ir veiklos procesų sankirtų visumą {Fi × Pj}, kai yra sudaromas elementarus valdymo ciklas
Elementaraus valdymo ciklo (EVC) modelis atskleidžia veiklos valdymo funkcijos Fi(G) struktūros elementus, jų informacines sąveikas ir sąveikas su veiklos procesu Pj, kurios priklauso nuo veiklos valdymo tikslų G. Paaiškinti detalizuoto vertės grandinės modelio (DVGM) sudarymo principai, iš kurių išplaukia, kad struktūrizuotame DVGM bet kuri veiklos valdymo funkcija Fi ir veiklos proceso Pj pora (Fi × Pj) modeliuojama kaip valdomas (veiklos) procesas, nes veiklos valdymo funkcija Fi siekia realizuoti konkrečius veiklos tikslus, nukreipdama (kontroliuodama) veiklos procesą Pj.
Dalykinės srities valdymo žinių modeliavimo metodas, grindžiamas veiklos valdymo informacinėmis sąveikomis
Dalykinės srities valdymo žinių modeliavimo metodas, grindžiamas veiklos valdymo informacinėmis sąveikomis, buvo sukurtas siekiant nustatyti esamų žinių modelio ir dalykinės srities realių žinių modelio skirtumą. Sukurtas metodas skirtas sudaryti analizuojamo domeno valdymo informacinių sąveikų dviejų lygmenų (granuliuoto) žinių aprašymo modeliui, suformuoti turimam žinių ir dalykinės srities žinių modeliams bei atlikti žinių modelių analizei. Du žinių aprašymo lygmenys suprantami taip:
a) pirmas detalumo lygmuo – DVGM, kuris identifikuoja informacines sąveikas;
b) antras detalumo lygmuo – kiekvienos valdymo informacinės sąveikos detalus modelis, taikant EVC.
Dalykinės srities valdymo žinių modeliavimo metodo principinė schema BPMN (angl. Business Process Modelling Notation) notacija vaizduojama 4 paveiksle. Jai sudaryti pasirinktas programinis paketas „MagicDrawTM“.

4 pav. Dalykinės srities valdymo žinių modeliavimo metodo principinė schema (BPMN notacija)
Dalykinės srities valdymo žinių modeliavimo metodo principinėje schemoje yra dvi šakos (žr. 4 pav.): a) turimo žinių (senų reikalavimų) modelio sudarymas ir analizavimas; b) dalykinės srities žinių (naujų reikalavimų) modelio sudarymas ir analizavimas.
Pirmą metodo etapą sudaro vienas žingsnis:
• žinių turinio sudarymas.
Antras metodo etapas susideda iš dviejų žingsnių:
• turimo žinių (senų reikalavimų) modelio transformavimas valdymo informacinių sąveikų pagrindu;
• dalykinės srities žinių (naujų reikalavimų) modelio transformavimas valdymo informacinių sąveikų pagrindu.
Trečią metodo etapą sudaro du žingsniai:
• turimo žinių (senų reikalavimų) modelio analizė;
• dalykinės srities žinių (naujų reikalavimų) modelio analizė.
Metodo 1 etapas „Žinių turinio sudarymas“ pateikiamas 5 paveiksle, 2 etapas „Turimo žinių ir dalykinės srities žinių modelių transformavimas valdymo informacinių sąveikų pagrindu“ – 6 paveiksle, 3 etapas „Turimo žinių ir dalykinės srities žinių modelių analizė“ – 7 paveiksle (BPMN notacija).

5 pav. Metodo 1 etapas „Žinių turinio sudarymas“ (BPMN notacija)

6 pav. Metodo 2 etapas „Turimo žinių ir dalykinės srities žinių modelių transformavimas valdymo informacinių sąveikų pagrindu“ (BPMN notacija)

7 pav. Metodo 3 etapas „Turimo žinių ir dalykinės srities žinių modelių analizė“ (BPMN notacija)
Žinių bazei sukurti pasirenkamas DVGM, kadangi jo pagrindu identifikuojamos veiklos valdymo funkcijos ir jų informaciniai ištekliai. Detalus valdymo žinių modelis gaunamas panaudojus elementaraus valdymo ciklo (EVC) apibrėžimą, kuris įgalina identifikuoti kiekvienos veiklos valdymo funkcijos vidinę sandarą.
Žinių bazės sudarymas DVGM ir EVC pagrindu. Valdymo žinių modelis DVGM ir EVC pagrindu sudaromas dviem etapais:
I. Detalizuoto vertės grandinės modelio (DVGM) pagrindu identifikuojamos veiklos valdymo funkcijos ir jų informaciniai ištekliai.
II. Kiekviena veiklos valdymo funkcijos ir veiklos proceso sankirta modeliuojama detaliai kaip valdomas procesas, sudarant jų elementaraus valdymo ciklo (EVC) modelius.
I valdymo žinių modelio ir žinių bazės sudarymo etapas. Projektuojant žinių bazę detalizuoto vertės grandinės modelio (DVGM) pagrindu, reikia įvertinti ne tik DVGM sandarą, bet ir visų veiklos valdymo funkcijų ir veiklos procesų sąveikų informacinius atributus (duomenis):
• išnagrinėti detalizuoto vertės grandinės modelio (DVGM) bendrą atvejį – formalizuoto DVGM sandarą;
• įvertinti, kad yra veiklos valdymo funkcijų hierarchija;
• įvertinti, kad yra veiklos procesų hierarchija;
• įvertinti, kad yra duomenys (informaciniai atributai), kurie siejami su kiekviena veiklos valdymo funkcijos ir veiklos proceso sankirta.
II valdymo žinių modelio ir žinių bazės sudarymo etapas. Gautas valdymo žinių modelis neįvertina veiklos valdymo funkcijų vidinės sandaros (informacinių transformacijų, kurias vykdo pati veiklos valdymo funkcija), t. y. informacinių sąveikų tarp veiklos valdymo funkcijos struktūrinių dalių (komponentų). Toliau modeliuojama kiekvienos veiklos valdymo funkcijos vidinė sandara, sudarant jos modelį pagal elementaraus valdymo ciklo (EVC) apibrėžimą:
• pasirinkti konkrečią veiklos valdymo funkcijos ir veiklos proceso porą (sankirtą), identifikuotą DVGM, kuri bus detaliau modeliuojama kaip valdomas procesas (formaliai aprašomas EVC);
• sudaryti pasirinktos veiklos valdymo funkcijos ir veiklos proceso sankirtos elementaraus valdymo ciklo (EVC) modelį, identifikuojant (įvardijant) visus EVC komponentus: IN, DA, SP ir RE procesus, susietus tikslus G, informacinius srautus tarp EVC komponentų;
• pavaizduoti DVGM ir EVC dalykinės srities esybių klasių modeliu;
• sukurti žinių bazės prototipą.
Kaip veiklos srities modeliavimo praktinį metodą pasirinkus struktūrizuotą vertės grandinės modelį (VGM), jį transformavus žiniomis grįstai veiklai modeliuoti, pristatomas sudarytas apibendrintas dalykinės srities žinių turinio identifikavimo proceso informacinis modelis bei detalūs veiklos valdymo funkcijos ir veiklos proceso sąveikos modeliai.
Dalykinės srities žinių turinio identifikavimo proceso informacinis modelis. Dalykinės srities žinių turinio identifikavimo proceso informacinis modelis parodomas 8 paveiksle.
Sukurtas dalykinės srities žinių turinio identifikavimo proceso modelis, leidžiantis detalizuoti valdomo objekto reikalavimus (nuleisti žemyn) ir apibrėžti jo savybes (lokalizuoti reikalavimus).

8 pav. Dalykinės srities žinių turinio identifikavimo proceso informacinis modelis
Detalūs veiklos valdymo funkcijų ir veiklos procesų sąveikos modeliai. Modeliuojamos veiklos valdymo funkcijos F1 = „Studijų programos sudarymo / vykdymo valdymas“, kuri valdo veiklos procesą P1 = „Studijų programos sudarymas / vykdymas“ (žr. 8 pav.), elementarus valdymo ciklas išdėstomas 9 paveiksle.

9 pav. Detalus valdymo funkcijos F1 = „Studijų programos sudarymo / vykdymo valdymas“ ir proceso P1 = „Studijų programos sudarymas / vykdymas“ sąveikos modelis
Valdomasis objektas (VO) čia yra pavadintas „Studijų programos sudarymas / vykdymas“. Tikslų struktūroje šiuo atveju vienas tikslas: užtikrinti, kad absolventams būtų suteikta kvalifikacinių duomenų – dalykinės srities žinių, praktinių gebėjimų ir įgūdžių. Šis tikslas tiesiogiai veikia interpretavimo procesą (IN). Be to, šis tikslas veikia valdančiosios sistemos (VS) darbo su informacija taisykles (duomenų apdorojimo ir sprendimo priėmimo taisykles), taip pat – valdomojo objekto darbą.
Modeliuojamos veiklos valdymo funkcijos F2 = „Turimo žinių modelio struktūrinimo valdymas“, kuri valdo veiklos procesą P2 = „Turimo žinių modelio analizė informacinių sąveikų pagrindu“, elementarus valdymo ciklas išdėstomas 10 paveiksle.

10 pav. Detalus valdymo funkcijos F2 = „Turimo žinių modelio struktūrinimo valdymas“ ir proceso P2 = „Turimo žinių modelio analizė informacinių sąveikų pagrindu“ sąveikos modelis
Modeliuojamos veiklos valdymo funkcijos F3 = „Dalykinės srities žinių modelio sudarymo valdymas“, kuri valdo veiklos procesą P3 = „Dalykinės srities žinių modelio sudarymas“, elementarus valdymo ciklas išdėstomas 11 paveiksle.

11 pav. Detalus valdymo funkcijos F3 = „Dalykinės srities žinių modelio sudarymo valdymas“ ir proceso P3 = „Dalykinės srities žinių modelio sudarymas“ sąveikos modelis
Modeliuojamos veiklos valdymo funkcijos F4 = „Žinių modelio atnaujinimo valdymas“, kuri valdo veiklos procesą P4 = „Žinių modelio atnaujinimas“, elementarus valdymo ciklas išdėstomas 12 paveiksle.

12 pav. Detalus valdymo funkcijos F4 = „Žinių modelio atnaujinimo valdymas“ ir proceso P4 = „Žinių modelio atnaujinimas“ sąveikos modelis
Dalykinės srities žinių turinio identifikavimo proceso valdymo taisyklės ir atributai. Dalykinės srities žinių turinio identifikavimo proceso valdymo informacijos transformavimo žingsniai (valdymo taisyklės) pateikiami 1 lentelėje.
1 lentelė. Dalykinės srities žinių turinio identifikavimo proceso valdymo informacijos transformavimo žingsniai (valdymo taisyklės)
|
Veiklos valdymo funkcija |
Fazė |
Veiklos taisyklės |
|
F1 = „Studijų programos sudarymo / vykdymo valdymas“. |
IN1 |
IN1.1. Studijų programos paskirties, poreikio ir tikslų apibūdinimas. IN1.2. Studijų programų reikalavimų šaltinių identifikavimas ir sisteminimas. IN1.3. Studijų programų aprašymas*. * Šis etapas reikalingas, jeigu kuriama nauja studijų programa. |
|
DA1 |
DA1.1. Reikalavimų skaidymas, nustatant pirminių reikalavimų tipus. DA1.2. Studijų programos specifikacijų ir atskirų jos komponentų (studijų modulių) specifikacijų sudarymas. |
|
|
SP1 |
SP1.1. Studijų programos projekto kūrimas. SP1.2. Reikalavimų tipų, dokumentų tipų apibrėžimas. SP1.3. Reikalavimų dokumentų kūrimas ir reikalavimų formavimas. |
|
|
RE1 |
RE1.1. Studijų programos atributų nustatymas ir priskyrimas. RE1.2. Reikalavimų grupių susietumas. |
|
|
F2 = „Turimo žinių modelio struktūrinimo valdymas“. |
IN2 |
IN2.1. Domeno veiklos valdymo funkcijos ir veiklos proceso identifikavimas. IN2.2. Materialių srautų identifikavimas. IN2.3. Informacinių srautų identifikavimas. |
|
DA2 |
DA2.1. Detalizuoto vertės grandinės modelio (DVGM) komponentų formavimas. |
|
|
SP2 |
SP2.1. Detalaus veiklos valdymo funkcijos ir veiklos proceso sąveikos modelio nustatymas, įvardijant elementaraus valdymo ciklo (EVC) komponentus: IN, DA, SP ir RE procesus, tikslus G, informacinius srautus tarp EVC komponentų. |
|
|
RE2 |
RE2.1. Detalizuoto vertės grandinės modelio (DVGM) sudarymas. RE2.2. Elementaraus valdymo ciklo (EVC) sudarymas. RE2.3. DVGM ir EVC atvaizdavimas esybių klasių modeliu. |
|
|
F3 = „Dalykinės srities žinių modelio sudarymo valdymas“. |
IN3 |
IN3.1. Dalykinės srities veiklos valdymo funkcijos ir veiklos proceso identifikavimas. IN3.2. Materialių srautų identifikavimas. IN3.3. Informacinių srautų identifikavimas. |
|
DA3 |
DA3.1. Detalizuoto vertės grandinės modelio (DVGM) komponentų formavimas. |
|
|
SP3 |
SP3.1. Detalaus veiklos valdymo funkcijos ir veiklos proceso sąveikos modelio nustatymas, įvardijant elementaraus valdymo ciklo (EVC) komponentus: IN, DA, SP ir RE procesus, tikslus G, informacinius srautus tarp EVC komponentų. |
|
|
RE3 |
RE3.1. Detalizuoto vertės grandinės modelio (DVGM) sudarymas. RE3.2. Elementaraus valdymo ciklo (EVC) sudarymas. RE3.3. DVGM ir EVC atvaizdavimas esybių klasių modeliu. |
|
|
F4 = „Žinių modelio atnaujinimo valdymas“. |
IN4 |
IN4.1. Esamų ir dalykinės srities žinių (reikalavimų) atributų matricų formavimas. IN4.2. Esamų ir dalykinės srities žinių (reikalavimų) susietumo analizė. |
|
DA4 |
DA4.1. Detalių domeno struktūros komponentų formavimas. DA4.2. Metrikų taikymas pasirinktam struktūros vieneto apimties nustatymui. |
|
|
SP4 |
SP4.1. Esamų ir dalykinės srities žinių (reikalavimų) skirtumo nustatymas. |
|
|
RE4 |
RE4.1. Esamų ir dalykinės srities žinių palyginimo kokybės vertinimas. RE4.2. Atnaujintų žinių kokybės vertinimas. |
Dalykinės srities žinių turinio identifikavimo proceso valdymo atributai (duomenys) išdėstomi 2 lentelėje.
2 lentelė. Dalykinės srities žinių turinio identifikavimo proceso valdymo atributai (duomenys)
|
Veiklos valdymo funkcija |
Fazė |
Atributai |
|
F1 = „Studijų programos sudarymo / vykdymo valdymas“. |
IN1 (A1) |
Studijų proceso duomenys. |
|
DA1 (B1) |
Pirminiai studijų programų reikalavimų šaltiniai. |
|
|
SP1 (C1) |
Studijų programos reikalavimų analizės sistema. |
|
|
RE1 (D1) |
Sinchronizuoti reikalavimų el. dokumentai. |
|
|
P1 (V1) |
Kvalifikaciniai reikalavimai. |
|
|
F2 = „Turimo žinių modelio struktūrinimo valdymas“. |
IN2 (A2) |
Esamų žinių atributai. |
|
DA2 (B2) |
Domeno komponentai ir informaciniai ištekliai. |
|
|
SP2 (C2) |
Domeno esamų žinių informacinis modelis (DVGM). |
|
|
RE2 (D2) |
Detalus veiklos valdymo funkcijos ir veiklos proceso sąveikos modelis (EVC). |
|
|
P2 (V2) |
Esamos žinios. |
|
|
F3 = „Dalykinės srities žinių modelio sudarymo valdymas“. |
IN3 (A3) |
Dalykinės srities žinių atributai. |
|
DA3 (B3) |
Dalykinės srities komponentai ir informaciniai ištekliai. |
|
|
SP3 (C3) |
Dalykinės srities žinių informacinis modelis (DVGM). |
|
|
RE3 (D3) |
Detalus veiklos valdymo funkcijos ir veiklos proceso sąveikos modelis (EVC). |
|
|
P3 (V3) |
Dalykinės srities žinios. |
|
|
F4 = „Žinių modelio atnaujinimo valdymas“. |
IN4 (A4) |
Žinių turinio atnaujinimo metodika. |
|
DA4 (B4) |
Atributų ir susietumo matricos. |
|
|
SP4 (C4) |
Domeno specifikacijų duomenys ir struktūros komponentai. |
|
|
RE4 (D4) |
Esamos ir dalykinės srities žinios. |
|
|
P4 (V4) |
Nauji reikalavimai turiniui. |
Visi šie nagrinėjamos dalykinės srities žinių turinio identifikavimo proceso elementai (valdymo taisyklės ir atributai) yra glaudžiai susiję ir priklauso vienas nuo kito viso žinių turinio kaitos kontekstu. Tokiu atveju šie elementai sudaro prielaidas nuosekliam domeno kūrimui ir nuolatiniam tobulinimui. Į žinių turinio identifikavimo proceso valdymo visumą žiūrima kaip į nuolat kintančias ir atsinaujinančias funkcijas. Tokiu būdu iš DVGM ir EVC ištraukti žinių turinio identifikavimo proceso parametrai gali būti saugomi žinių bazėje, o po to žinios panaudotos numatytų taikomųjų sričių problemoms spręsti.
Esamų žinių ir dalykinės srities žinių modelių skirtumo nustatymo proceso grafinių iliustracijų pavyzdžiai. Esamų ir dalykinės srities žinių turinio atnaujinimo proceso modelio, grindžiamo valdymo informacinėmis sąveikomis, grafinė iliustracija pateikiama 13 paveiksle.

13 pav. Esamų ir dalykinės srities žinių turinio atnaujinimo proceso
modelio grafinė iliustracija
Esamų žinių (senų reikalavimų) ir dalykinės srities žinių (naujų reikalavimų) skirtumui nustatyti naudojamos susietumo matricos (14 pav.).

14 pav. Esamų ir dalykinės srities žinių skirtumo nustatymo susietumo matricos
Galima išskirti keletą situacijų: 1) esamų ir dalykinės srities žinių vienodumas; 2) egzistuojančių žinių papildymas naujomis trūkstamomis dalykinės srities žiniomis; 3) naujų dalykinės srities žinių pridėjimas (įtraukimas); 4) esamų žinių (reikalavimų) pašalinimas (nebetenkina dalykinės srities reikalavimų, kompetencija darosi vis mažiau svarbi).
Esamų žinių (senų reikalavimų) ir dalykinės srities žinių (naujų reikalavimų) skirtumo nustatymo proceso grafinis vaizdavimas parodomas 15 paveiksle.

15 pav. Esamų ir dalykinės srities žinių skirtumo nustatymo proceso grafinis vaizdavimas
Žinių saugyklos (duomenų bazės) projektavimas. Principinė domeno valdymo žinių turinio atnaujinimo proceso modelio schema (toliau papildoma esybėmis (klasėmis), kuriose specifikuojamos esamos ir dalykinės srities žinios (16 pav.)).
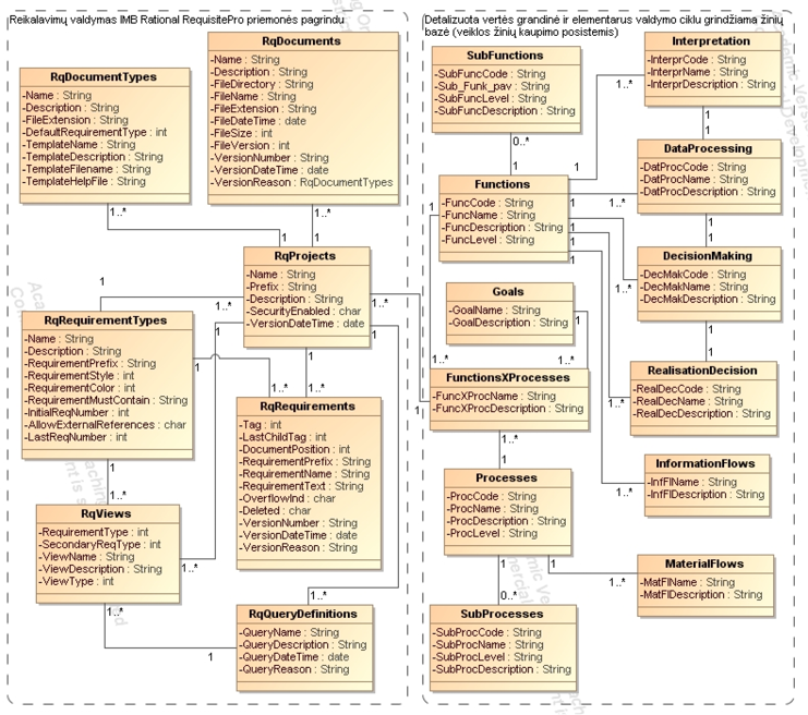
Ši schema leidžia pereiti prie kito projektavimo etapo – detalaus dalykinės srities esybių klasių modelio sudarymo. Sukurtas dalykinės srities esybių klasių modelis (loginis duomenų modelis) pateikiamas 17 paveiksle.
CASE sistemos žinių bazė yra visos CASE sistemos saugyklos dalis, kurioje saugoma formalizuoto veiklos modelio specifikacija ir ja remiantis sudarytas konkretus veiklos modelis – žinios apie kompiuterizuojamą dalykinę sritį. Reikalavimų valdymas atliekamas IBM Rational RequisiteProTM priemonės pagrindu (IBM kompanija, 2013a), o žinių bazės struktūra grindžiama detalizuota vertės grandine ir elementariu valdymo ciklu.

16 pav. Esybėmis papildyta principinė domeno valdymo žinių turinio atnaujinimo
proceso modelio schema

17 pav. Dalykinės srities esybių klasių modelis (loginis duomenų modelis)
IBM Rational RequisiteProTM – reikalavimų specifikavimo CASE priemonė, leidžianti struktūrizuotai saugoti ir analizuoti įvairių tipų tekstinius reikalavimus bei jų ryšius. Reikalavimai kuriami bei koreguojami pačiame IBM Rational RequisiteProTM arba (ir tai yra rekomenduojamas sprendimas) Microsoft WordTM dokumentuose, kuriuose esantis tekstas yra dinamiškai susiejamas su įrašais IBM Rational RequisiteProTM reikalavimų duomenų bazėje. Tokiu būdu užtikrinama galimybė centralizuotai valdyti neribotame kiekyje skirtingų dokumentų esančius įvairius reikalavimus, taip pat sekti jų pokyčius, loginius sąryšius, filtruoti reikalavimus pagal norimas jų charakteristikas ir atlikti kitas operacijas, kurios, dirbant tik su MS WordTM programa, užimtų daug laiko arba būtų neįmanomos. Projektas IBM Rational RequisiteProTM priemonėje apibrėžiamas taip: reikalavimų tipų, reikalavimų dokumentų ir pačių reikalavimų rinkinys, apibrėžiantis projekto vartotojų teises (IBM kompanija, 2013b).
Žinių bazės struktūra skirta saugoti domeno valdymo informacijos transformavimo „interpretavimo“, „duomenų apdorojimo“, „sprendimo priėmimo“, „sprendimo realizavimo“ procedūrų žingsniams (valdymo taisyklėms) bei atributams (duomenims). Iš DVGM ir EVC ištraukti domeno parametrai saugomi žinių bazėje, o po to žinios panaudotos numatytų taikomųjų sričių problemoms spręsti (pavyzdžiui, esamų ir dalykinės srities žinių skirtumui nustatyti). Siūlomas sprendimas skirtas kurti įvairiems DVG modeliams. Jo paskirtis sukurti reikiamus procesus, funkcijas, srautus, subfunkcijas, subprocesus ir kitus elementus, o sankirtoje viską sujungti. Vienas procesas gali būti jungiamas su keliomis funkcijomis ar atvirkščiai, tokiu būdu galima sukurti įvairaus lygio DVGM.
Žinių saugyklos, grindžiamos valdymo informacinėmis sąveikomis, projektavimo etape yra sukurta duomenų bazės schema, pavaizduojanti kompiuterizuojamos srities semantiką ir parodanti statinę duomenų struktūrą.
Domeno valdymo žinių turinio identifikavimo ir atnaujinimo informacijos sistemos prototipas. Domeno valdymo žinių turinio identifikavimo ir atnaujinimo informacijos sistemos, grindžiamos detalizuota vertės grandine bei elementariu valdymo ciklu, prototipo realizacijai pasirinkta MS AccessTM priemonė. Pažymėtinas pasiūlyto sprendimo lankstumo aspektas – galimybė integruoti domeno žinių bazę su studijų programos reikalavimų valdymo sistema (realizuojant žinių posistemį egzistuojančioje CASE sistemos aplinkoje). Šios sistemos prototipo pagrindas – pasirinkto objekto funkcijos, procesai (kurie yra DVGM esmė) bei atributai. Sistemos prototipe vaizduojamas pirmasis DVGM lygmuo (galima atlikti nuleidimą iki n-tojo lygio) bei funkcijos–proceso sankirtos atributų sąrašas gali būti pildomas pagal poreikius. Naudojantis domeno valdymo žinių turinio identifikavimo ir atnaujinimo informacijos sistemos prototipu galima surasti visas funkcijų ir procesų sankirtas, taip pat joms priklausančius atributus.
Domeno valdymo žinių turinio identifikavimo ir atnaujinimo informacijos sistemos prototipo atvaizdas pateikiamas 18 paveiksle.

18 pav. Domeno valdymo žinių turinio identifikavimo ir atnaujinimo informacijos sistemos prototipo atvaizdas
Domeno valdymo žinių turinio identifikavimo ir atnaujinimo informacijos sistemos, grindžiamos detalizuota vertės grandine ir elementariu valdymo ciklu, prototipo pagrindu yra randamos funkcijų bei procesų sankirtos, taip pat joms priklausantys atributai.
1. Atlikus dalykinės srities modeliavimo metodologijų ir metodų (kalbų, notacijų) analizę, konstatuota, kad žiniomis grindžiamas veiklos modeliavimo metodas, kuris identifikuotų ne tik organizacijos veiklos tikslus, bet ir valdomojo objekto bei valdančiosios sistemos informacinę sąveiką, sudarančią valdymo grįžtamąjį ryšį, gali būti kuriamas detalizuoto vertės grandinės modelio pagrindu.
2. Sukurtas dalykinės srities valdymo žinių modeliavimo metodas, leidžiantis sudaryti analizuojamo domeno valdymo informacinių sąveikų dviejų lygmenų (granuliuoto) žinių aprašymo modelį:
2.1. aukščiausiojo lygmens modifikuotas vertės grandinės modelis toliau detalizuojamas į elementaraus valdymo ciklo modelių rinkinį;
2.2. pasirinkta hierarchinė struktūra leidžia sudaryti naujus struktūrinius žinių modelius bei juos atnaujinti.
3. Sukurtas dalykinės srities žinių turinio identifikavimo ir atnaujinimo veiklos modelis aprašytas formaliai, pasiūlytos kompiuterizuoto IS inžinerijos proceso priemonės metodui realizuoti, taip pat įgyvendinta kompiuterizuota CASE sistema.
4. Pažymėtinas pasiūlyto sprendimo lankstumo aspektas – galimybė integruoti sukurtą domeno žinių bazę su studijų programos reikalavimų valdymo sistema, išskiriant žinių valdymo procesus ir realizuojant žinių posistemį egzistuojančioje CASE sistemos aplinkoje.
5. Sukurta žiniomis grindžiama kompiuterizuota CASE sistema gali būti toliau plėtojama ir taikoma ne tik pasirinktos dalykinės srities žinių turiniui patikrinti bei atnaujinti, bet ir kitose srityse (įmonių žinių bazėms kurti ir atnaujinti, BI priemonėms tobulinti, įdiegiant žinių bazes, vertinti sukauptų repozitorijų turinio išsamumui). Tai galėtų būti tolesnių darbų uždavinys.
AHMED, Nazim U.; SHARMA, Sushil K. (2006). Porter’s Value Chain Model for Assessing the Impact of the Internet for Environmental Gains. Management and Enterprise Development, T. 3, Nr. 3, p. 278–295. ISSN 1741-8127. https://doi.org/10.1504/IJMED.2006.008825
ANDREESCU, Anca; MIRCEA, Marinela (2009). Managing Knowledge as Business Rules. Informatica Economică, T. 13, Nr. 4, p. 63–74. ISSN 1453-1305.
BANDARIAN, Reza (2008). Exploiting Value Chain Process Concepts in Research Organisations. International Journal of Value Chain Management. InderScience publishers, T. 2, Nr. 3, p. 400–416. ISSN 1741-5365. https://doi.org/10.1504/IJVCM.2008.019520
BEARD, Delbie; SCHWIEGER, Dana; SURENDRAN, Ken (2010). A Value Chain Approach for Attracting, Educating, and Transitioning Students to the IT Profession. Information Systems Education Journal. Chicago, IL: published by EDSIG, the Education Special Interest Group of AITP, T. 8, Nr. 7, p. 1–12. ISSN 1545-679X.
CHEN, Yeong-Long; YANG, Tzer-Chyun; LIN, Zsay-Shing (2004). A Study on the Modelling of Knowledge Value Chain. Knowledge Management. Emerald Group Publishing Limited, p. 1–12. ISSN 1367-3270.
CHEN, Peter Pin-Shan (1976). The Entity-Relationship Model-Toward a Unified View of Data. ACM Transactions on Database Systems, T. 1, Nr. 1, p. 9–36. ISSN 0362-5915. https://doi.org/10.1145/320434.320440
CHRISTENSEN, Lars C. et al. (1995). Enterprise Modelling – Practices and Perspectives [interaktyvus]. Trondheim, Norway: University of Trondheim [žiūrėta 2018 m. rugsėjo 21 d.]. Prieiga per internetą: <http://www.idi.ntnu.no/grupper/su/publ/pdf/asme95.pdf>.
CORINNE, Irwin S; DENNIS, Taylor C. (2009). Identity, Credential, and Access Management at NASA, from Zachman to Attributes. Proceedings of the 8th Symposium on Identity and Trust on the Internet. Gaithersburg, Maryland, p. 1–14. ISBN 978-1-60558-474-4. https://doi.org/10.1145/1527017.1527019
CUMMINS, Fred (2010). Value Chain Modelling: Linking Customer Value to Business Process Design and Automation. Cutter IT Journal. Arlington: Cutter Consortium, T. 23, Nr. 2, p. 23–30. ISSN 15227383.
ČAPLINSKAS, Albertas (2002). Curricula Engineering: Application of Systems Engineering Methods to the Development of University Curricula. Information technology and control. Kaunas: Technologija, T. 22, Nr. 1, p. 53–58. ISSN 1392-124X.
ČAPLINSKAS, Albertas (2007). Bendrosios sistemų inžinerijos vaidmuo specifikuojant verslo programinės įrangos reikalavimus [interaktyvus]. Informacijos mokslai. Vilniaus universitetas, T. 42, p. 162–167. ISSN 1392-0561 [žiūrėta 2018 m. rugsėjo 23 d.]. Prieiga per internetą: <http://www.ceeol.com/aspx/getdocument.aspx?logid=5&id=77AE9F09-C54F-4770-A8F5-DB2CC1FE180F>.
ČAPLINSKAS, Albertas; VASILECAS, Olegas (2002). Modern Curriculum in Information Systems: a Case Study. Information Technology and Control. Kaunas, Technologija, T. 22, Nr. 1, p. 59–63. ISSN 1392-124X.
ČAPLINSKAS, Albertas; VASILECAS, Olegas (2003). Generic Master of Science Degree Program in Information Systems: methodical materials. Vilnius: „Technika“, 144 p. ISBN 9986-05-651-9.
DENISOVAS, Vitalijus (2002). MOCURIS Curriculum Requirements Management Using Rational RequisitePro. Tarptautinio seminaro „MOCURIS-Rational“ pristatymo medžiaga. Vilnius: VGTU, 2002 m. lapkričio 7 d.
DENISOVAS, Vitalijus; GUDAS, Saulius; TEKUTOV, Jurij; TEKUTOVA, Julija; BRAUKLYTĖ, Ilona (2009). Reikalavimų inžinerijos metodų taikymas informatikos pagrindinių studijų programoms tobulinti. Vadyba: mokslo tiriamieji darbai, Nr. 1 (T. 14). Klaipėda: Klaipėdos universiteto leidykla, p. 123–131.
DENISOVAS, Vitalijus; TEKUTOV, Jurij; TEKUTOVA, Julija (2008). Informatikos pagrindinių studijų programos analizė ir atnaujinimas taikant reikalavimų inžinerijos priemones. In Fundamentiniai tyrimai ir inovacijos mokslų sandūroje. Klaipėda: Klaipėdos universiteto leidykla, p. 25–37. ISSN 978-9955-18-329-7.
DENISOVAS, Vitalijus; TEKUTOV, Jurij; TEKUTOVA, Julija (2008). Sistemų inžinerijos metodų taikymas informatikos studijų programų modernizacijai ir stebėsenai. Technologijos mokslo darbai Vakarų Lietuvoje VI. Klaipėda: Klaipėdos universiteto leidykla, p. 78–85.
FRANKEL, David (2003). Model Driven Architecture: Applying MDA to Enterprise Computing. John Wiley & Sons. 352 p. ISBN 978-0471319207.
GIAGLIS, George M. (2001). A Taxonomy of Business Process Modelling and Information Systems Modelling Techniques. International Journal of Flexible Manufacturing Systems. Boston: Springer, T. 13, Nr. 2, p. 209–228. ISSN 0920-6299. https://doi.org/10.1023/A:1011139719773
GUDAS, Saulius (2005). Žiniomis grindžiamos IS inžinerijos metodų principai. Konferencijos pranešimų medžiaga „Informacinės technologijos 2005“. Kaunas: Technologija, T. 2, p. 713–717. ISBN 9955-09-788-4.
GUDAS, Saulius (2012a). Knowledge-Based Enterprise Framework: A Management Control View, New Research on Knowledge Management Models and Methods [interaktyvus]. [Žiūrėta 2018 m. spalio 11 d.]. Prieiga per internetą: <http://www.intechop>en.com/books/new-research-on-knowledge-management-models-and-methods/knowledge-based-enterprise-framework-a-management-control-view>. ISBN 978-953-51-0190-1. https://doi.org/10.5772/32977
GUDAS, Saulius (2012b). Informacijos sistemų inžinerijos teorijos pagrindai. Monografija. Vilnius: Vilniaus universiteto leidykla, 384 p. ISBN 978-609-459-075-7.
GUDAS, Saulius; BRUNDZAITĖ, Rasa (2005). Veiklos žinių modeliavimas pagal modifikuotą vertės grandinę. Informacijos mokslai: mokslo darbai. Vilnius: Vilniaus universiteto leidykla, T. 35, p. 179–191. ISSN 1392-0561.
GUDAS, Saulius; DENISOVAS, Vitalijus; TEKUTOV, Jurij; BRAUKLYTĖ, Ilona (2009). Reikalavimų inžinerijos metodikos įgyvendinimas modernizuojant informatikos magistrantūros studijų programas. XIV-osios tarpuniversitetinės magistrantų ir doktorantų mokslinės konferencijos „Informacinės technologijos 2009“ pranešimų medžiaga. Vilnius, VU, p. 229–234. ISSN 2029-249X.
GUDAS, Saulius; LOPATA, Audrius (2001). Informacinių išteklių identifikavimas veiklos modelio pagrindu. Informacijos mokslai: Vilnius: Vilniaus universiteto leidykla, Nr. 19, p. 43–50. ISSN 1392-0561.
GUDAS, Saulius; LOPATA, Audrius (2004). Žiniomis grindžiama informacijos sistemų inžinerija. Informacijos mokslai: mokslo darbai. Vilnius: Vilniaus universiteto leidykla, T. 30, p. 90–98. ISSN 1392-0561.
GUDAS, Saulius; SKERSYS, Tomas; LOPATA, Audrius (2005). Approach to Enterprise Modelling for Information Systems engineering. Informatica, T. 16, Nr. 2, p. 175–192. ISSN 0868-4952.
GUDAS, Saulius; TEKUTOV, Jurij; DENISOVAS, Vitalijus (2014). Requirements Enhancement Approach Based on the Problem Domain Model. Business Information Systems Workshops (BIS 2014 International Workshops, Larnaca, Cyprus). Lecture Notes in Business Information Processing (LNBIP). Vol. 183. Springer International Publishing Switzerland, p. 61–72. Print ISBN 978-3-319-11459-0. https://doi.org/10.1007/978-3-319-11460-6_6
GUI, Shouping; YE, Zhishen (2008). The Research of Value Chain Operation Model in E-Commerce. International Seminar on Business and Information Management, p. 238–241. ISBN 978-0-7695-3560-9.
HAGERTY, John; SALLAM, Rita L.; RICHARDSON, James (2012). Magic Quadrant for Business Intelligence Platforms [interaktyvus]. Gartner, Inc. [žiūrėta 2018 m. spalio 23 d.]. Prieiga per internetą: <http://www.gartner.com/technology/reprints.do?id=1-1982NPD&ct=120208&st=sb>.
HASHEMI, Mohsen S.; RAZZAZI, Mohamadreza; BARAMI, Ali (2006). ISRUP E-Service Framework for agile Enterprise Architecting [interaktyvus]. IEEE [žiūrėta 2018 m. lapkričio 19 d.]. Prieiga per internetą: <http://ieeexplore.ieee.org/iel5/10728/33849/01611687.pdf>.
HENDERSON, John; VENKATRAMAN, N. (1990). Strategic Alignment: A model for organization transformation via information technology. Working Paper 3223-90. Massachusetts Institute of Technology, 458 p. ISBN 9781245057264.
HENSCHEN, Doug (2011). 2012 BI and Information Management Trends [interaktyvus]. InformationWeek [žiūrėta 2018 m. spalio 22 d.]. Prieiga per internetą: <http://www.umsl.edu/~sauterv/DSS/research-2012-bi-and-information-management_9951311.pdf2011>.
IBM KOMPANIJA (2013a). IBM Rational RequisitePro User’s Guide [interaktyvus]. [Žiūrėta 2018 m. lapkričio 25 d.]. Prieiga per internetą: <ftp://ftp.software.ibm.com/software/rational/docs/v2003/win_solutions/rational_requisitepro/reqpro_user.pdf>.
IBM KOMPANIJA (2013b). IBM Rational RequisitePro data sheet [interaktyvus]. [Žiūrėta 2018 m. lapkričio 27 d.]. Prieiga per internetą: <ftp://ftp.software.ibm.com/software/rational/web/datasheets/version6/reqpro.pdf>.
IFIP–IFAC Task Force on Architectures for Enterprise Integration (1999). GERAM: Generalised Enterprise Reference Architecture and Methodology. Version 1.6.3 [interaktyvus]. [Žiūrėta 2018 m. rugsėjo 21 d.]. Prieiga per internetą: <http://www.ict.griffith.edu.au/~bernus/taskforce/geram/versions/geram1-6-3/GERAMv1.6.3.pdf>.
JOVANOVIC, Vladan; MRDALJ, Stevan; GARDINER, Adrian (2006). A Zachman Cube. Issues in Information Systems [interaktyvus], T. 7, Nr. 2, p. 257–262. Prieiga per internetą: <http://www.iacis.org/iis/2006_iis/PDFs/Jovanovic_Mrdalj_Gardiner.pdf>.
KOBRYN, Cris; SIBBALD, Chris (2004). Modelling DoDAF Compliant Architectures: The Telelogic Approach for Complying with DoD Architectural Framework [interaktyvus]. Telelogic White Paper. Prieiga per internetą: <http://www.uml-forum.com/docs/papers/White_Paper_Modeling_DoDAF_UML2.pdf>.
LANDRY, Réjean et al. (2006). The Knowledge-value Chain: a Conceptual Framework for Knowledge Translation in Health. Bulletin of the World Health Organization. World Health Organization, T. 84, Nr. 8, p. 597–602. ISSN 0042-9686. https://doi.org/10.2471/BLT.06.031724
LEE, Ming-Chang; HAN, Mei-Wen (2009). Knowledge Value Chain Model Implemented for Supply Chain Management Performance. In Fifth International Joint Conference on INC, IMS and IDC. Taiwan, p. 606–611. ISBN 978-1-4244-5209-5. https://doi.org/10.1109/NCM.2009.302
LEVIS, Alexander H.; WAGENHALS, Lee W. (2000). C4ISR Architectures I: Developing a Process for C4ISR Architecture Design, Systems Engineering. The Journal of The International Council on Systems Engineering. George Mason University, T. 3, Nr. 4, p. 225–247. ISSN 1098-1241. https://doi.org/10.1002/1520-6858(2000)3:4<225::AID-SYS4>3.0.CO;2-#
MCCARTHY, Richard V. (2006). Toward a Unified Enterprise Architecture Framework: an Analytical Evaluation [interaktyvus]. Issues in Information Systems, T. 7, Nr. 2, p. 14–17 [žiūrėta 2018 m. spalio 21 d.]. Prieiga per internetą: <http://www.iacis.org/iis/2006_iis/PDFs/McCarthy.pdf>.
MERTINS, Kai; JOCHEM, Roland (2005). Architectures, Methods and Tools for Enterprise Engineering. International Journal of Production Economics, T. 98, Nr. 2, p. 179–188. ISSN 0925-5273. https://doi.org/10.1016/j.ijpe.2004.05.024
MILLETTE, Chad. A. (2005). Status of Department of Defense Architecture Framework (DoDAF) Implementation within the Aeronautical Systems Center (ASC) [interaktyvus]. Air force institute of technology, 76 p. [žiūrėta 2018 m. rugsėjo 24 d.]. Prieiga per internetą: <http://www.stormingmedia.us/11/1134/A113434.html>.
MINDJET kompanija (2018). Mindjet MindManager Pro programa [interaktyvus]. [Žiūrėta 2018 m. rugsėjo 10 d.]. Prieiga per internetą: <https://www.mindjet.com/mindmanager/?nav=p-mm/>.
MITTAL, Saurabh; MAK, Eddie; NUTARO, James J. (2006). DEVS-Based Dynamic Model Reconfiguration and Simulation Control in the Enhanced DoDAF Design Process [interaktyvus]. JDMS, T. 3, Nr. 4, p. 95–123 [žiūrėta 2018 m. spalio 26 d.]. Prieiga per internetą: <http://www.acims.arizona.edu/PUBLICATIONS/PDF/JDMS_Vol3_No4-Mittal.pdf>. https://doi.org/10.1177/875647930600300405
MORKEVIČIUS, Aurelijus; GUDAS, Saulius (2011). Enterprise Knowledge Based Software Requirements Elicitation. Information Technology and Control. Kaunas: Technologija, T. 40, Nr. 3, p. 181–190. ISSN 1392-124X. https://doi.org/10.5755/j01.itc.40.3.626
NAJMAEI, Arash; SADEGHINEJAD, Zahra (2009). Competitive Strategic Alliances Through Knowledge Value Chain. International Review of Business Research Papers, T. 5, Nr. 3, p. 297–310. ISSN 1837-5685.
OKON, Walt (2008). DoD Position on Unified Profile for DoDAF & MoDAF (UPDM): Emerging Standard for Defense Architectures Presented to the OMG C4I TF [interaktyvus]. Orlando, Florida, 23 September. Prieiga per internetą: <http://www.updm.com/document/OSDDISRUPDMRFCBrieftoOMG.pdf>.
OMG KONSORCIUMO TINKLALAPIS (2009). Systems Modelling Language Specification [interaktyvus]. Prieiga per internetą: <http://www.omg.org/docs/formal/08-11-02.pdf>.
PANETTO, Hervé; BAÏNA, Salah; MOREL, Gérard (2007). Mapping the Models onto the Zachman Framework for Analysing Products Information Traceability: A Case Study. Journal of Intelligent Manufacturing [interaktyvus]. Springer Verlag, ISSN 0956-5515 [žiūrėta 2018 m. spalio 17 d.]. Prieiga per internetą: <http://hal.archives-ouvertes.fr/docs/00/11/91/96/PDF/Panetto_et_al_JIM.pdf>.
PEAK, Russell S. et al. (2007). Simulation-Based Design Using SysML – Part 2: Celebrating Diversity by Example. INCOSE International Symposium in San Diego, p. 1–22. https://doi.org/10.1002/j.2334-5837.2007.tb02965.x
PORTER, Michael E. (1998). Competitive Strategy: Creating and Sustaining Superior Performance. New York: The Free Press, 397 p. ISBN 978-0684841489.
POWELL, Tim (2001). The Knowledge Value Chain (KVC): How to Fix It When It Breaks. In Williams, M. E. (editor). Proceedings of the 22nd National Online Meeting. Medford, New York: Information Today Inc., p. 1–14. ISSN 978-1573871235.
SAHA, Avijit (2012). Mapping of Porter’s Value Chain Activities into Business Functional Units [interaktyvus]. Management Innovation eXchange. Prieiga per internetą: <http://www.managementexchange.com/hack/mapping-porter%E2%80%99s-value-chain-activities-business-functional-units>.
SCHEER, August-Wilhelm; SCHNEIDER, Kristof (2006). ARIS – Architecture of Integrated Information Systems. Handbook on Architectures of Information Systems. US: Springer, Part Three, p. 605–623. ISBN 978-3-540-25472-0. https://doi.org/10.1007/3-540-26661-5_25
SCHEKKERMAN, Jaap (2003). How to Survive in the Jungle of Enterprise Architecture Framework. Trafford, ISBN 1-4120-1607-X.
SOUSA, Pedro et al. (2007). Applying the Zachman Framework Dimensions to Support Business Process Modelling. Computer Science. US: Springer, p. 359–366. ISBN 978-0-387-49863-8. https://doi.org/10.1007/978-0-387-49864-5_42
STEPHEN, Mellor J.; KENDALL, Scott (2004). MDA Distilled: Principles of Model-driven Architecture. Addison-Wesley Pub. Co., 176 p. ISBN 0-201-78891-8.
STERMAN, John D. (2000). Business Dynamics Systems Thinking and Modelling for a Complex World. McGraw Hill. ISBN 0-07-231135-5.
STEWART, Gordon (1997). Supply-chain Operations Reference Model (SCOR): the First Cross-industry Framework for Integrated Supply-chain Management. Logistics Information Management, T. 10, Nr. 2, p. 62–67. ISSN 0957-6053. https://doi.org/10.1108/09576059710815716
SWEENEY, Edward (2009). Supply Chain Management and the Value Chain. Supply Chain Perspectives, the Journal of the National Institute for Transport and Logistics, T. 10, Nr. 2, p. 13–15. ISSN 2009-2342.
TEKUTOV, Jurij; DENISOVAS, Vitalijus; GUDAS, Saulius; SMIRNOVA, Julija (2018). The Refinement of Curricula Content Based on a Problem Domain Model. ISMSIT 2018: 2nd International Symposium on Multidisciplinary Studies and Innovative Technologies. Kızılcahamam / Ankara / Turkey, October 19-21, 2018, p. 689–694. Electronic ISBN 978-1-5386-4184-2. https://doi.org/10.1109/ISMSIT.2018.8567269
TRASK, Bruce; ROMAN, Angel (2009). Introduction to Model Driven Development with Examples using Eclipse Frameworks. ACM Conference on Object-Oriented Programming, Systems, Languages and Applications. Orlando. ISBN 978-1-60558-766-0.
UPDM GROUP (2008). Unified Profile for the Department of Defense Architecture Framework (DoDAF) and the Ministry of Defence Architecture Framework (MODAF) [interaktyvus]. Prieiga per internetą: <http://www.updm.com/document/UPDMSpecOMG.pdf>.
URBACZEWSKI, Lise; MRDALJ, Stevan (2006). A Comparison of Enterprise Architecture Frameworks [interaktyvus]. Issues in Information Systems, T. 7, Nr. 2. Prieiga per internetą: <http://www.iacis.org/iis/2006_iis/PDFs/Urbaczewki_Mrdalj.pdf>.
VALATAVIČIUS, Andrius; GUDAS, Saulius (2017). Towards the Deep, Knowledge-based Interoperability of Applications. Informacijos mokslai: mokslo darbai. Vilnius: Vilniaus universiteto leidykla, T. 79, p. 83–113. ISSN 1392-0561. https://doi.org/10.15388/Im.2017.79.11400
VARGA, Mladen (2003). Zachman Framework in Teaching Information Systems. Information Technology Interfaces [interaktyvus]. Proceedings of the 25th International Conference on Volume. p. 161–166. Prieiga per internetą: <http://ieeexplore.ieee.org/Xplore/login.jsp?url=/iel5/8683/27508/01225339.pdf>.
VERNADAT, François (2002). UEML: Towards a Unified Enterprise Modelling Language. International Journal of Production Research. Taylor&Francis, T. 40, Nr. 17. ISSN 1366-588X. https://doi.org/10.1080/00207540210159626
WEGMANN, Alain et al. (2008). Augmenting the Zachman Enterprise Architecture Framework with a Systemic Conceptualization [interaktyvus]. Presented at the 12th IEEE International EDOC Conference (EDOC 2008), München, Germany, September 15–19. Prieiga per internetą: <http://www.omg.org/technology/documents/formal/uml.htm>. https://doi.org/10.1109/EDOC.2008.49
WILLIAMSON, Elizabeth A.; HARRISON, David K.; JORDAN, Mike (2004). Information Systems Development Within Supply Chain Management. International Journal of Information Management. England: Elsevier Science Ltd., T. 24, Nr. 4, p. 375–385. ISSN 0268-4012. https://doi.org/10.1016/j.ijinfomgt.2004.06.002
WONG, Hong Kun (2004). Knowledge Value Chain: Implementation of New Product Development System in a Winery. The Electronic Journal of Knowledge Management, T. 2, Nr. 1, p. 109–122. ISSN 1479-4411.
ZACHMAN, John (2003). Excerpted from The Zachman Framework: A Primer for Enterprise Engineering and Manufacturing (electronic book) [interaktyvus]. Prieiga per internetą: <http://www.zachmaninternational.com>.